Documentation Index
Fetch the complete documentation index at: https://dripart-dev-api-v1.mintlify.app/llms.txt
Use this file to discover all available pages before exploring further.
OpenPose 简介
OpenPose 是由卡耐基梅隆大学(CMU)开发的开源实时多人姿态估计系统,是计算机视觉领域的重要技术突破。该系统能够同时检测图像中多个人的:- 人体骨架:18个关键点,包括头部、肩膀、手肘、手腕、髋部、膝盖和脚踝等
- 面部表情:70个面部关键点,用于捕捉微表情和面部轮廓
- 手部细节:21个手部关键点,精确表达手指姿势和手势
- 脚部姿态:6个脚部关键点,记录站立姿势和动作细节

ComfyUI 2 Pass Pose ControlNet 使用示例
1. Pose ControlNet 工作流素材
请下载下面的工作流图片,并拖入 ComfyUI 以加载工作流
请下载下面的图片,我们将会将它作为输入
2. 手动模型安装
如果你网络无法顺利完成对应模型的自动下载,请尝试手动下载下面的模型,并放置到指定目录中
- control_v11p_sd15_openpose_fp16.safetensors
- majicmixRealistic_v7.safetensors
- japaneseStyleRealistic_v20.safetensors
- vae-ft-mse-840000-ema-pruned.safetensors
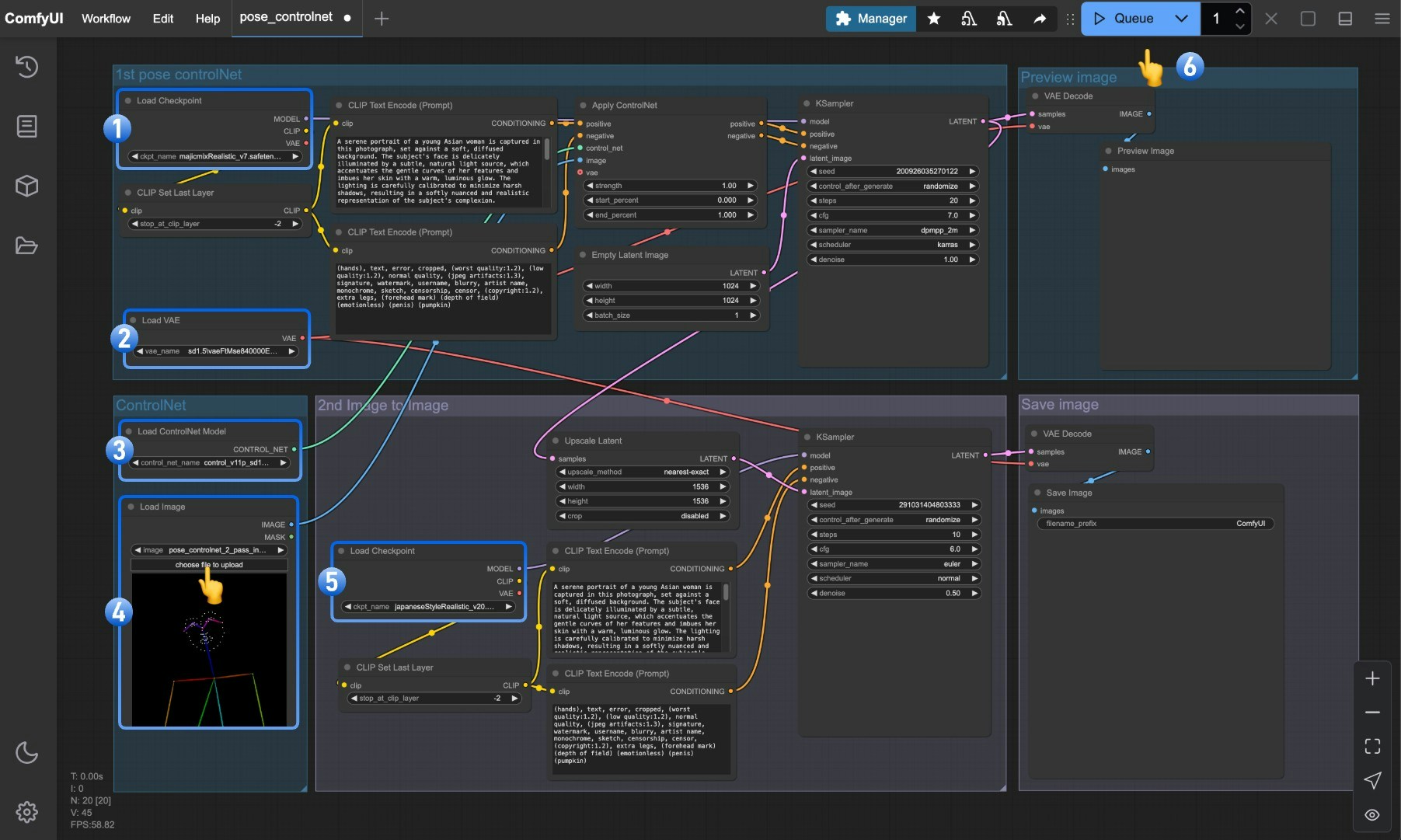
3. 按步骤完成工作流的运行

- 确保
Load Checkpoint可以加载 majicmixRealistic_v7.safetensors - 确保
Load VAE可以加载 vae-ft-mse-840000-ema-pruned.safetensors - 确保
Load ControlNet Model可以加载 control_v11p_sd15_openpose_fp16.safetensors - 在
Load Image节点中点击选择按钮,上传之前提供的姿态输入图片,或者使用你自己的OpenPose骨骼图 - 确保
Load Checkpoint可以加载 japaneseStyleRealistic_v20.safetensors - 点击
Queue按钮或使用快捷键Ctrl(cmd) + Enter(回车)来执行图片的生成
Pose ControlNet 二次图生图工作流讲解
本工作流采用二次图生图(2-pass)的方式,将图像生成分为两个阶段:第一阶段:基础姿态图像生成
在第一阶段,使用majicmixRealistic_v7模型结合Pose ControlNet生成初步的人物姿态图像:- 首先通过
Load Checkpoint加载majicmixRealistic_v7模型 - 通过
Load ControlNet Model加载姿态控制模型 - 输入的姿态图被送入
Apply ControlNet节点与正向和负向提示词条件结合 - 第一个
KSampler节点(通常使用20-30步)生成基础的人物姿态图像 - 通过
VAE Decode解码得到第一阶段的像素空间图像
第二阶段:风格优化与细节增强
在第二阶段,将第一阶段的输出图像作为参考,使用japaneseStyleRealistic_v20模型进行风格化和细节增强:- 第一阶段生成的图像通过
Upscale latent节点创建的更大分辨率的潜在空间 - 第二个
Load Checkpoint加载japaneseStyleRealistic_v20模型,这个模型专注于细节和风格 - 第二个
KSampler节点使用较低的denoise强度(通常0.4-0.6)进行细化,保留第一阶段的基础结构 - 最终通过第二个
VAE Decode和Save Image节点输出更高质量、更大分辨率的图像
二次图生图的优势
与单次生成相比,二次图生图方法具有以下优势:- 更高分辨率:通过二次处理可以生成超出单次生成能力的高分辨率图像
- 风格混合:可以结合不同模型的优势,如第一阶段使用写实模型,第二阶段使用风格化模型
- 更好的细节:第二阶段可以专注于优化细节,而不必担心整体结构
- 精确控制:姿态控制在第一阶段完成后,第二阶段可以专注于风格和细节的完善
- 降低GPU负担:分两次生成可以在有限的GPU资源下生成高质量大图